После выбора типа процесса и входного условия можно приступить к формированию схемы процесса.
Для построения схемы процесса можно использовать различные типы блоков: каждый из них выполняет определенные задачи и имеет свои настройки.
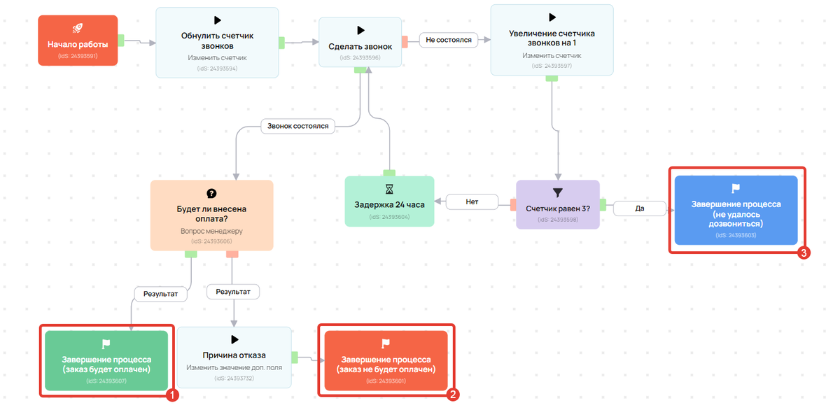
Ниже представлен пример схемы процесса:

В статье:
Как добавить блоки в процесс
В процесс можно добавлять блоки:
- владелец аккаунта,
- администратор.
Нажмите «Добавить блок», расположенный в правом верхнем углу экрана, затем выберите нужный тип:

Типы блоков
ВОПРОС МЕНЕДЖЕРУ
Блок позволяет задать вопрос менеджеру. Возможны три варианта ответа: положительный, нейтральный, отрицательный.
Например, этот блок может использоваться при звонке пользователю. Менеджер выберет оптимальный вариант в зависимости от ответа пользователя.
В этом блоке можно добавить чек-лист для исполнителя задачи, который необходимо выполнить, чтобы перейти к следующему этапу или завершить задачу.

Операция
Блок «Операция» предоставляет возможность выполнять различные действия над объектами процесса. В зависимости от выбранного при создании процесса основного объекта (пользователи/заказы/покупки/звонки) вам будет предложен разный набор задач.




Callback-операция
Callback-операция позволяет отправить сообщение в социальную сеть или мессенджер, ожидать ответ и затем обработать его автоматически.
Пример использования можно посмотреть.

Условие
Блок данного типа позволяет ветвить процесс в зависимости от выбранного вами условия. То есть, вы можете точно задать, по какому сценарию должен развиваться процесс, если объект процесса соответствует или не соответствует определённому критерию.
Учтите, что после блока «Условие» выполнение продолжится лишь по одной ветке (в отличие от прокси-скрипта).
Набор условий варьируется в зависимости от объекта процесса:
- по пользователям
- по заказам
- по покупкам
- по звонкам

Заметка
С помощью этого блока можно добавить дополнительные пояснения к схеме процесса. Это позволит не упустить важную информацию или объяснить сотрудникам принцип работы.
Добавленная заметка не изменяет логику процесса, поэтому стрелки из других блоков направить в этот блок нельзя.


Задержка
Вы можете задать, как долго процесс должен ждать перед продолжением работы.
При установке задержки примените один из указанных параметров:
- «От текущего момента» — относительная задержка, задаваемая в днях, часах или минутах, которая начинает отсчет при запуске блока. В поля можно вводить только целые числа, при этом минимальное значение задержки составляет 1 минуту.
- «Фиксированное время» Абсолютная задержка – это задержка, при которой указываются конкретные дата и время завершения.
Например, возможно настроить сценарий «Отправить письмо со спецпредложением через два дня после регистрации» или «Отправить письмо со спецпредложением 01.01.2019 г.в 0-00».
, время указывается московское.

Для варианта «От текущего момента» Доступна опция «После задержки дождаться наступления определенного времени». Она позволяет задать точное время, когда задача процесса продолжит выполнение. Опция не зависит от дат: её можно привязать к конкретному дню недели, ближайшему буднему или выходному дню.

Чтобы опция «После задержки дождаться наступления определенного времени» функционировала корректно, обязательно укажите задержку в днях, часах и минутах. Задача будет отложена на этот срок, после чего перейдет к ожиданию конкретного времени.
5 минут, поскольку системе требуется именно это время для регулярной проверки процессов.
Если по окончании срока задержки система обнаружит, что указанное время уже прошло сегодня, то задержка будет перенесена на следующий день, соответствующий условию.
К примеру, если установлена задержка в 1 час и активирована опция «Дождаться наступления определенного времени — любой день 14.00», проверка будет выполняться следующим образом:
— Сейчас 13:30, и задача достигла этапа «Задержка». Изначально предусмотрена задержка на 1 час, затем, в 14.30, будет проведена проверка времени. Так как 14.00 уже прошло, выполнение задержки переносится на следующий день.
— Сейчас 14.00, задача достигла блока «Задержка». При этом первоначально выполнится задержка на 1 час, после чего выполнение задачи перенесется на следующий день.

Если задержка не задана или установлены нулевые значения, то задача будет ожидать ручного ввода даты и времени (то есть задача не продолжит выполнение автоматически):

Если вы применяете блоки «Задержка» последовательно с короткими временными интервалами в течение суток, не рекомендуется во втором и последующих блоках следует использовать опцию «После задержки дождаться наступления определенного времени». Вместо нее рекомендуется указывать относительное время в поле «Укажите задержку». В случае задержки выполнения первого блока, например, из-за ошибок при построении процесса, выполнение второго и последующих блоков может быть отложено до следующего подходящего дня.


Для варианта «Фиксированное время» есть возможность указать конкретное время, после которого процесс продолжится по ветке «Выполнено». Если в момент перехода указанное время уже истекло, то переход произойдет сразу.
Опция «Вызывать таймаут если прошло более N часов» обеспечивает продолжение задачи по ветке «Таймаут», если от указанного времени прошло более N часов.


В блоке «Задержка» предусмотрено оповещение о наступлении времени. Для настройки уведомления необходимо установить галочку в соответствующем чек-боксе и указать, за сколько времени до окончания задержки текущий менеджер задачи должен получить уведомление.
Уведомление об отложенной задаче можно активировать для информера, электронной почты, SMS, Telegram или Chatium.
уведомление удаляется из информера, когда наступает время задержки.

Также возможна настройка уведомлений для клиентов. Для этого в задаче нужно установить флажок «Уведомить клиента» и задать текст уведомления. Сообщение отправится на электронную почту пользователя, по запуску которого создана задача.

По умолчанию в уведомлении, отправляемом клиенту, используется переменная {time}: при отправке уведомления она автоматически заменяется на время окончания задержки.

Ожидание условия
Вы можете явно указать, сколько времени и какое именно условие должен ожидать процесс для продолжения работы.
Набор условий варьируется в зависимости от объекта процесса:
- по пользователям
- по заказам
- по покупкам
- по звонкам
Пример сценария — подождать два дня, чтобы понять, оформляет ли клиент заказ. Если заказ оформлен, продолжить работу по сценарию А. Если по истечении двух дней заказ всё ещё не оформлен, работать по сценарию Б.
Если заданное событие (условие) произойдёт до завершения указанного периода, процесс продолжит работу незамедлительно, не дожидаясь его окончания.
максимальное значение таймаута, допускаемое системой, составляет 999 дней.

Для блока «Ожидание условия» так же, как для блока «Задержка» Опция «Дождаться определенного времени» позволяет задать конкретное время для продолжения выполнения задачи процесса. Она не привязана к датам: можно установить её для конкретного дня недели, либо для ближайшего буднего или выходного дня.

в отличие от блока «Задержка», если заданное событие (условие) произойдёт до истечения таймаута и указанное время уже наступило сегодня, то процесс сразу продолжит свою работу по ветке «Условие выполнено», а не будет ждать наступления заданного времени на следующий день.
Пример.
Если настроено «Дождаться наступления определенного времени любой день 14.00, то проверка будет проводиться с учётом текущего времени сегодняшнего дня:
— сейчас 14:30, блок приступит к проверке и если указанное в нём условие будет выполнено, то процесс сразу перейдет по ветке Условие выполнено.
— в данный момент 13:00, система будет проверять условие каждые 5-15 минут, и даже если оно уже выполнено, процесс не продолжится до наступления 14:00.
Текущее время
Этот блок позволяет распределять объект процесса по разным веткам в зависимости от времени.
Например, пользователь заполнил форму регистрации и попал под условие процесса. Когда пользователь достигнет блока «Текущее время», система задаст вопрос «Сейчас Х часов?». Если ответ утвердительный, процесс продолжится по ветке с указанным временем, если отрицательный, то произойдет перебор заданных временных промежутков или выход из блока.
Условия проверяются последовательно сверху вниз, срабатывает первое истинное. «Время от» должно быть строго раньше, чем «Время до». Например, не следует задавать интервал от 20:00 до 00:00 — лучше указать от 20:00 до 23:59.
, что после блока «Текущее время» процесс перейдет только по одной ветке, в отличие от прокси-скрипта. Время указывается московское.


Прокси-скрипт
Данный блок позволяет настроить одновременное выполнение нескольких сценариев. Например, можно организовать последовательную отправку писем клиенту, чтобы он в итоге оформил заказ (ветка А). Параллельно можно проверять, не оформил ли клиент заказ (ветка Б), ведь клиент может сделать заказ независимо от отправленных писем, то есть без привязки к ветке А.

Ветки прокси-скриптов не должны пересекаться в блоках. Выполнение веток осуществляется параллельно, и при пересечении действия блоков каждое действие дублируется для каждой ветки (например, сообщения в VK могут уходить пользователям дважды).

, что блок «Завершение процесса», добавленный в одной из веток процесса с использованием прокси-скрипта, может привести к невыполнению действий в остальных ветках.
Если предполагается, что после завершения действий в одной ветке в других ветках процесса будут выполняться задачи, блок «Завершение процесса» использовать не следует.
Подпроцесс
Подпроцесс — это заранее настроенный процесс (или шаблон), который можно включить в другой процесс как единый блок. Это удобно, когда схема основного процесса слишком велика для удобства работы.
Важно:
- Подпроцесс должен создаваться с тем же типом объектов, что и основной процесс, в который его добавляют. Если основной процесс сформирован по заказу или покупке, то в него можно добавить подпроцесс для пользователя и партнера заказа.
- Подпроцесс должен быть отключен, и в нём не должны задаваться условия для создания задач.
- Не рекомендуется применять подпроцесс внутри другого подпроцесса. Допустимый уровень вложенности — не более 2.



Количество выходов в блоке «Подпроцесс» соответствует количеству блоков «Завершение процесса» в выбранном подпроцессе.
Основной процесс можно направлять по различным веткам в зависимости от итоговых результатов завершения подпроцесса.


Завершение процесса
Блок служит для указания того, что все действия процесса завершены.
В процессе допускается наличие нескольких завершений. Для каждого завершения можно определить, является ли оно положительным, нейтральным или отрицательным.
Рекомендуется строить процесс с использованием блока завершения, пустых выходов из операций не допускается.
Если при использовании блока «Прокси-скрипт» задача достигает завершающего блока по одной из веток, действия завершаются и по всем оставшимся веткам процесса.

Проиграть голосовое сообщение
Учтите, что таймаут является временным ограничением времени для всех звонков в этом процессе.

Как определить тип и назначение блока в общей схеме процесса
Разные типы блоков могут различаться:
- цветом,
- формой,
- иконкой.
Тип блока можно определить по его внешнему виду.

Вы можете задать собственный заголовок для любого блока. Для этого дважды щелкните по блоку, чтобы открыть его для редактирования, и нажмите на заголовок.
уем применять содержательные заголовки, с помощью которых можно определить назначение отдельного блока в общей схеме.
После добавления блока под заголовком появляется краткое описание того, какую операцию блок выполняет в процессе.


В постах канала показываем, как цифры превращаются в решения: где реально идёт выручка, а где утечки. «Один график в боте экономит часы споров». Больше коротких приёмов и кейсов внутри.
Актульные темы с записей эфиров
13.03.25 - 98 минут
Регулярный менеджмент помогает командам ставить рекорды по метрикам.
Как из ленивой команды, которая перекладывает с полки на полку задачи, сделать спортивную, которая бьет рекорды из квартала в квартал.
Разбираем основные метрики отчета Monitor Analytics для руководителей и собственников.
смотрите >>
Практикум - 6 часов
Продажи без слива.
Потенциал в базе.
Узнаете, где спрятана прибыль в вашем проекте. Чёткие инсайты на основе цифр.
У вас достаточно данных. Чтобы найти как расти. За счёт правильной работы с базой пользователей и корректной аналитики — школы зарабатывают в разы больше. В разы — это 80% всего дохода с базы при крутом холодном трафике.
смотрите >>
120 минут
Как выиграть конкуренцию за внимание в email-рассылках и повысить доход?
Открываемость писем падает? Подписчики не читают ваши сообщения? Конверсии низкие, а расходы на email-маркетинг растут?
Eзнайте как повысить эффективность ваших email-кампаний, снизить затраты и увеличить продажи!
смотрите >>
130 минут
2025: что изменилось в продажах за 5 лет.
Стоимость трафика выросла в 3-5 раз. Конкуренция на рынке онлайн-школ увеличилась. Пользователи стали избирательнее и требовательнее.
Сегодняшние лидеры рынка используют новые стратегии, основанные на системной работе с базой. Именно про эти стратегии поговорили на вебе.
смотрите >>
90 минут
Не тот путь: опасные методики и токсичные тренды.
Как избежать тупиковых решений в маркетинге онлайн-школ и вовремя отслеживать негативные процессы.
Расскажу про новые опасности из разборов. 70% разборов 2024 года можно красить в красный цвет: выбран не тот путь развития и уже очень давно. Огромные обороты, а перестраиваться уже очень больно.
смотрите >>
Аналитика рассылок GetCourse
Подключите модуль «Рассылки» в Monitor Analytics и перестаньте работать вслепую: вся статистика писем, сегменты, конверсии и отписки собраны в одном отчёте. Сравнивайте кампании, находите точки роста и повышайте продажи за счёт грамотной работы с базой.
авторизуйтесь